
MODULARE SOFTWARELÖSUNGEN
Sie wählen, was Sie brauchen!
Unsere ABK-Bausteine sind modular aufgebaut, einfach und flexibel in der Anwendung und ergänzen sich optimal.
- Sie suchen als Ausschreiber die passende AVA-Software?
- Sie möchten als Planer im Bereich BIM Fuß fassen?
- Sie benötigen als ausführendes Unternehmen Unterstützung bei der Datenaufbereitung?
Wir kümmern uns um Ihre Software.
Sie kümmern sich um Ihr Kerngeschäft.

AUSSCHREIBUNG | VERGABE | ABRECHNUNG
ANGEBOTSERSTELLUNG | KALKULATION
Module auswählen:
Erfolgreich Ausschreiben gemäß ÖNORM A 2063
ABK-LeistungsverzeichnisMit ABK-Leistungsverzeichnis erhalten Sie eine treffsichere Ausschreibung mit bewährten Vorbemerkungen und Positionen. Dabei bietet Ihnen ABK praktische Routinen um die Bearbeitungszeit so kurz wie möglich zu halten. Im Zusammenspiel mit vorhandenen ABK-Dateien erhalten Sie fast automatisch neben der Ausschreibung auch eine Kostenschätzung, denn neben Texten übernehmen Sie auch Preise von Standardpositionen aus Referenzprojekten, Leistungsbeschreibungen (LB) oder aus Ihren bisherigen Kostenschätzungen und Angeboten.
Vorteile
- Mit Vorlage-LV Zeit sparen
- Ausgabe der Daten in allen gängigen Formaten - ohne Medienbruch mittels ÖNORM-Schnittstelle
- Leistungen werden so einfach wie möglich und so genau wie nötig definiert
- Formulieren eigener Ausschreibungstexte (Z-Positionen)
PDF-Download
Leistungsverzeichnisse erstellen
Zuerst wird ein LV auf Basis einer Vorlage erfasst oder mittels Datenträger im Format der aktuellen ÖNORM eingelesen. Positionen und Vorbemerkungen werden aus LB bzw. bestehenden Referenz–LV übernommen oder Sie nutzen das Suchregister vieler namhafter Produkthersteller für die Auswahl der richtigen Position. Werden Sie in den umfangreichen Katalogen nicht fündig, können frei formulierte Positionen mit formatierten Texten und Grafiken einfach und unkompliziert nach den Regeln der ÖNORM erstellt werden. Weiters können Positionen aus Elementen in das LV übernommen werden.
Ein LV ist mehr als die Liste von Positionen
Für die Ermittlung des technisch und wirtschaftlich günstigsten Angebotes werden Zuschlagkriterien festgelegt und ein Bewertungsschlüssel definiert (Bestbieterermittlung). Die Bildung von Varianten in der Ausschreibung ermöglicht Ihnen verschiedene Ausführungen beliebig zu kombinieren, um die beste Variante zum günstigsten Preis zu erhalten.
Oft führen große Mengenabweichungen zu höheren Abrechnungskosten als im Auftrag vereinbart. ABK unterstützt daher bereits den Ausschreiber mit einer nachvollziehbaren Mengenermittlung direkt bei der Position, die auch ein effektives Controlling für Mengen und Kosten nach Bauteilen zulässt. Mit der integrierten Kennwertberechnung gemäß ÖNORM A 2063 können z.B. die Schuttmassen nach Stoffgruppen getrennt ermittelt werden. Umfangreiche Prüfroutinen kontrollieren das LV vor der Ausgabe auf Vollständigkeit und Fehlerfreiheit. Als Richtlinien gelten ÖNORMen, Vergabegesetze sowie logische Grundsätze.
Das fertige LV wird als PDF gespeichert und als Datenträger ausgegeben. Druckeinstellungen sind flexibel anpassbar und mit Ihrem eigenen Corporate Design speicherbar.
Präzise Baukosten berechnen
ABK-Kostenermittlung mit PositionenMit der ABK-Kostenermittlungmit Positionen haben Sie die Kosten im Griff! Sie erstellen erweiterte Kostenschätzungen auf Positionsebene und ermitteln mit Hilfe umfangreicher Auswertungen die beste Ausführungsvariante. Im Zusammenhang mit einer Preisdatei geschieht das „automatisch“ – ohne großen Mehraufwand.
Vorteile
- Präzise, fundierte Kostenplanungen für qualifizierte Entscheidungen
- Stimmige Kostenermittlungen mit Berücksichtigung regionaler Unterschiede beim Preisimport
- Plausibilitätsprüfungen und Analysen in übersichtlichen Darstellungen
PDF-Download
Einfacher geht’s nicht mehr
Sie erstellen ein Leistungsverzeichnis mit Varianten und legen dazu beliebig viele Kostenermittlungen an. Mit dem Preisimport aus Preisdateien, bestehenden Angeboten, Referenzleistungsverzeichnissen oder Datenträgern erhalten Sie unkompliziert stimmige Kostenermittlungen. Schnell werden diese Preisdaten aufgrund der Umstände der Leistungserbringung für das aktuelle Projekt angepasst. Schon hat man professionell eine Kostenberechnung erstellt, die nun auch Grundlage für die vertiefte Angebotsprüfung nach dem Bundesvergabegesetz ist.
Flexible und individuelle Anpassung
Regionale Unterschiede bei den Preiszusammenstellungen und Preisänderungen werden mit einer prozentuellen Anpassung der Preisanteile berücksichtigt. Das kann bereits beim Preisimport festgelegt werden, oder bei der anschließenden Feinabstimmung, wo auch Umlagen vorgenommen werden können. Natürlich sind im Zuge der Preisfindung auch die Lücken auszufüllen, damit jeder Preis eine Ausführungsqualität bekommt und so bewertbar ist.
Tools für die Preisanalyse
Mit der ABC-Analyse werden die ca. 20% der Positionen identifiziert, die ca. 80% des Gesamtpreises ausmachen. Diesen Positionen ist bei der Preisbildung besonderes Augenmerk zu schenken. Da hilft das Preisübersichtsfenster, den Überblick zu bewahren: Hier werden alle Vorkommen der aktuellen Position mit allen Preisinformationen angezeigt.
Plausibilitätsprüfung leicht gemacht
Über den Bruttomittellohn und den Lohnanteil kann auch die Dauer einer Leistung ermittelt werden.
Diese Angaben dienen der Plausibilitätsprüfung wie auch der Terminplanermittlung. Spezielle Filtereinstellungen auf Eventualpositionen und Varianten unterstützen die Analysen der Positionspreise, die nicht in die Normalangebotssumme eingerechnet werden, aber oft Auslöser für Mehrkosten sind.
Weiters stehen Standardkalkulationsansätze für Hochbau/ Baumeisterarbeiten mit der Preisdatei aus dem Hause BM Indra bereit. Ebenso ist die rund 6.000 ausgepreiste Positionen umfassende und mit Bauzeitfaktoren hinterlegte Kalkulationshilfe von EDS aus der LB-Haustechnik/Abschnitt Elektrotechnik verfügbar.
Ausschreibung mit Zuschlagskriterien
ABK-BestbieterermittlungMit der ABK-Bestbieterermittlung ermitteln Sie bequem und nachvollziehbar das technisch-wirtschaftlich günstigste Angebot. In der Ausschreibung werden weitere Kriterien neben dem Preis festgelegt und mit einer Bewertungsformel hinterlegt. In der ABK-Angebotsprüfung erfolgt die Ergänzung der Bieterangaben für die Berechnung. So wird ohne großen Aufwand der Bestbieter aufgrund der erreichten Punkteanzahl ermittelt.
Vorteile
- Ausschreibung und Zuschlag des technisch und wirtschaftlich günstigsten Angebotes
- Bessere Vergleichbarkeit der Angebote
- Unterstützung der diversen Methoden, Realisierung der gesetzlichen Anforderungen im Programm
PDF-Download
Wenn der Preis nicht das einzige Kriterium ist
Mit der ABK-Bestbieterermittlung werden zum Preis weitere Zuschlagskriterien wie zum Beispiel ökonomische, ökologische oder soziale Kriterien im Ausschreibungs-LV definiert, gewichtet und mit Messkriterien für die Punktebewertung versehen.
In der ABK-Angebotsprüfung, Preisspiegel und Vergabe werden die erforderlichen Informationen für die Bewertung der Zuschlagskriterien eingegeben. Die ABK-Software berechnet auf Grundlage der Messkriterien die erreichte Punkteanzahl aus.
Die ABK-Bestbieterermittlung steht im Einklang mit den gesetzlichen Vorgaben des Bundesvergabegesetzes (BVergG).
Die Ausschreibung mit Zuschlagskriterien
Zuschlagskriterien sind jene Kriterien, die meist zusätzlich zum Preis bewertet werden: Referenzprojekte, Ausbildung des Personals und Kriterien die Wartungskosten berücksichtigen, sind Beispiele hierfür.
Im LV werden Zuschlagskriterien definiert und mit Messkriterien hinterlegt. Messkriterien sind definierbare Berechnungsmethoden für die Punktebewertung und legen dem Bieter offen, wie die Punktevergabe bei der Angebotsprüfung erfolgen wird. So kann der Bieter bei der Angebotserstellung diese Festlegungen berücksichtigen.
Die Prüfung und Bewertung der Zuschlagskriterien
In der ABK-Angebotsprüfung wird die Bewertung der Kriterien vorgenommen. Der Preis als Zuschlagskriterium wird gemäß seiner Gewichtung automatisch als entsprechende Punkteanzahl dargestellt. Die anderen Kriterien werden auf Grundlage des Messkriteriums von ABK wieder abhängig von der Gewichtung berechnet.
Das Angebot mit der höchsten Punkteanzahl erhält nach BVergG den Zuschlag. Bei der Zusammenstellung der Zuschlagskriterien kann auf vorhandene Projekte und Erfahrungen aufgebaut werden.
Angebotserstellung gemäß ÖNORM
ABK-AngebotslegungIn der ABK-Angebotslegung werden LV erfasst, bearbeitet oder von ÖNORM-Datenträgern (ÖNORM A 2063 oder B 2063) eingelesen und mit verschiedenen Methoden ausgepreist. So einfach geht‘s: Leistungsverzeichnis einlesen, aus eigener Preisvorlage auspreisen, mittels ABC-Analyse wesentliche Positionen ermitteln, deren Preise anpassen, Bieterlücken ausfüllen, Angebot drucken und auf Datenträger ausgeben. Fertig!
Vorteile
- Angebote in der Übersicht oder im Detail - jederzeit alles im Zugriff
- Angebotsvarianten automatisch erstellen
- Auswerten und Bewerten - das Wichtigste zuerst
- Den elektronischen Datenaustausch nutzen – Zeit und Geld sparen
PDF-Download
Angebotslegung nach Listenpreisen
Die ABK-Angebotslegung bietet Ihnen komfortable Routinen um die Erfassung von LV so kurz wie möglich zu halten – damit steht mehr Zeit für die Bearbeitung des Angebotes sowie für Auswertungen zur Verfügung.
Leistungsverzeichnis erstellen
Der einfachste Weg ist, das Leistungsverzeichnis vom ÖNORM-Datenträger einzulesen. Sollten Sie ein LV in Papierform erhalten, kann dies ebenfalls effizient erfasst werden. Wenn Sie das LV selbst erstellen müssen, können Sie die relevanten Positionen aus einer oder mehreren Leistungsbeschreibungen, aus passenden „Referenz-LV” oder aus Suchregistern vieler namhafter Produkthersteller erstellen. Weiters können auch die in Elementen enthaltenen Positionen in das LV übernommen werden.
Preiserfassung/-import
Preise können sowohl rasch und unkompliziert manuell erfasst als auch aus bestehenden Angeboten und Preisdateien reibungslos übernommen werden – Sie importieren Referenzpreise in das bestehende Angebot, diese Routinen können beliebig oft wiederholt werden, wobei die Feinabstimmung über eine prozentuelle Veränderung der Preise möglich ist. Sie können die Ausgangspreise auch über Umlagen bzw. nach Prozentsätzen verändern oder Sie nützen die Vorteile der automatischen Erstellung von Angebotsvarianten. Für interne Vergleiche bzw. Preisvarianten zu einem Angebot können mehrere Preisermittlungen angelegt und ausgewertet werden.
Mit Analysen zum Erfolg
Aufgrund einer ABC-Analyse werden jene Positionen eines Angebotes herausgefiltert, die von großer Bedeutung sind. Eine generelle prozentuelle Preisveränderung ist ebenso möglich wie eine Umlage von Kosten auf Teile des Angebots. Stundenansatzlisten beispielsweise dienen zur Kontrolle bzw. zur Stundenvorgabe für den Monteur. Mit unseren Lösungen optimieren Sie Ihre Geschäftsabläufe. Für den Aufbau einer Preisdatenbank bietet ABK individuell anpass- und ergänzbare Preisdateien.
Preisdatei Hochbau/Kalkulation
Die Preisdatei Hochbau beinhaltet Preisanteile (Lohn/Sonstiges) zu vielen Positionen der LB-Hochbau/ Baumeisterarbeiten. Alternativ dazu stehen auch Kalkulationsansätze (K7-Blätter) zur Verfügung.
Preisdatei Elektrotechnik (Ka-Hi)
Die Kalkulations-Hilfe von EDS beinhaltet ca. 6.000 ausgepreiste und mit Bauzeitfaktoren hinterlegte Positionen aus der LB-HT, Abschnitt Elektro-Technik.
Kalkulieren von Angebotspreisen
ABK-KalkulationDie Kalkulation von Angebotspreisen ist in einem Unternehmen von strategischer Bedeutung. Die ABK-Kalkulation bietet dafür praktische Routinen um die Preise Ihres Angebots schnell und doch detailliert (K7-Blatt/Stücklisten) zu berechnen. Aus Lohn-, Material-, Geräte- und Fremdleistungskosten werden über Zuschlagssätze und Umlagen Preise ermittelt. Dabei kann auf bestehende Kalkulationsansätze zurückgegriffen werden.
Vorteile
- ABC-Analysen verschaffen Überblick über die wesentlichen Angebotsteile
- Individuelle Ausgabe nach Bedarf sortiert und gefiltert
- Mit Standardkalkulationen zu individuellen Ergebnissen
- Automatische Langtextgenerierung aus Artikeln
PDF-Download
Kalkulieren leicht gemacht
ABK-Kalkulation unterstützt beim Erstellen von Angeboten gemäß ÖNORM B 2061. Grundlage ist ein Leistungsverzeichnis, das in der Regel von einem Datenträger nach ÖNORM eingelesen wird. Dazu werden Standardkalkulationsansätze aus Preisdateien oder Referenz-LV eingelesen. In nur wenigen Minuten erhalten Sie eine Roh-Kalkulation die mit zahlreichen Routinen verfeinert wird: ABC-Analyse, prozentuelle Veränderungen oder Umlagen, globale Variablen und Rückgriffe auf bestehende Positionen helfen Ihnen schnell und komfortabel alle Möglichkeiten auszuloten, bevor Sie das Angebot abgeben.
Da Sie immer mehrere Preisermittlungen erstellen können, werden Auswirkungen Ihrer Maßnahmen transparent und vergleichbar und Sie finden garantiert den richtigen Preis für Ihr Offert.
Mit Standardkalkulationen zu individuellen Ergebnissen
Mit ABK kann man auf Standardkalkulationsansätze zu Positionen der LB-Hochbau, der LB-Haustechnik oder der LB-Verkehrs- und Infrastrukturbau sowie auf Ansätze aus Referenzprojekten zugreifen. Mithilfe von Artikeln (Betriebsmittel) für Lohn, Material, Geräte, Sonstiges und Fremdleistungen werden Kosten der Leistungen zu Positionen transparent und nachvollziehbar ermittelt. Über die ABC-Analyse werden die wichtigen Positionen des Angebotes ermittelt und genauer kalkuliert. Alle Änderungen werden grundsätzlich projektspezifisch gespeichert, können aber auf Wunsch wieder in die Standardkalkulation rückfließen, damit Ihre Daten von Mal zu Mal besser werden.
Die Methode
- Einlesen des LV über Datenträger gemäß ÖNORM A 2063 oder B 2063
- oder manuelles Erfassen des LV in der Angebotslegung
- Kalkulieren mit Standard oder Referenzkalkulationsansätzen
- Suche der relevanten Positionen mittels ABC-Analyse
- Kalkulation der relevanten Positionen für das aktuelle Projekt
- Kalkulation der relevanten Artikel für das aktuelle Projekt
- Veränderungen der Preise durch Umlagen, die wahren Kosten bleiben zur Kontrolle erhalten
Kalkulation von Positionen
Die Kalkulation ist die Ermittlung des Angebotspreises auf Grundlage der (Selbst-)Kosten einer Leistung und der entsprechenden Zuschläge. Das klingt einfach und klar - aber kennen Sie wirklich Ihre individuellen Kosten?
Die Kalkulationsformblätter gemäß ÖNORM B 2061 wie das K2-, K3-, K4- oder K6-Blatt machen die Kosten transparent. Im K7-Blatt werden die Preise der wichtigen Positionen ermittelt, indem Artikeln aus unterschiedlichsten Quellen zu Kalkulationsansätzen zusammengestellt werden. Auch fertige Kalkulationsansätze aus Referenzprojekten oder Preisdateien können importiert und zum aktuellen Ansatz hinzugefügt werden.
Mit dem Einsatz von Variablen sind Kalkulationsansätze leicht anpassbar. So ändern Sie an einer Stelle eine Größe, die mehrmals verwendet wird.
Jeder im Kalkulationsansatz verwendete Artikel wird projektspezifisch gespeichert und ist somit getrennt vom Stamm veränderbar.
Da die Kalkulationsansätze in der Regel über tausende von Artikeln verfügen, ist die schnelle Suche ein wichtiges Kriterium für ein rasches Arbeitstempo. Mit der hoch optimierten Suchfunktion (auch in anderen Angeboten) werden Sie sowohl nach Nummern, als auch nach Textfragmenten und Warengruppen fündig.
Wissensfundament in jedem Unternehmen - Der Artikelstamm und die Standardkalkulation
Das Kalkulationswissen des Unternehmens muss jederzeit verfügbar sein und an die projektspezifischen Gegebenheiten angepasst werden.
In ABK sind der Artikelstamm und die Standardkalkulationen wirkliche Stammdaten, die zentral gewartet und allen Mitarbeitern zur Verfügung gestellt werden. Änderungen des Artikelstammes werden durch eine eigene Funktion im Projekt aktualisiert.
So minimieren Sie neben der Bearbeitungszeit auch die Fehlerquellen und sichern einen durchgehenden Qualitätsstandard.
Allgemeine Veränderungen von Kosten und Preisen
Die Veränderung der Kosten und Preise erfolgt über interne Aufschläge bzw. Rabatte in vier Bereichen:
- LG-Summen Veränderung
- Kalkulationsgruppen (Verkaufspreiskalkulation)
- Umlagen
- Zusätzliche Kosten und Erlöse
LG-Summen Veränderungen
Auf einzelne Leistungsgruppen, Obergruppen bzw. Hauptgruppen, sowie auch auf die LV-Summe werden prozentuelle Veränderungen festgelegt. Diese Veränderungen werden dann auf jede Position umgelegt.
Kalkulationsgruppen
Auf Artikelgruppen können durch Aufschläge auf den Einkaufspreis oder durch Rabatte auf den Verkaufspreis die Preise bestimmt werden.
Umlagen
Allgemein anfallende Kosten, wie z.B. Müllentsorgung, Vorarbeiten, etc. werden als Pauschalen angegeben und auf einzelne Positionen umgelegt.
Zusätzliche Kosten und Erlöse
Zusätzliche Kosten und Erlöse, die nicht in Ausschreibungspositionen erfasst sind aber bei der Ausführung der Leistung anfallen, werden in einer Liste geführt und entsprechend berücksichtigt um einen richtigen Rohertrag auf der Gesamtangebotssummenebene zu erhalten. Zusätzliche Kosten, wie z.B. zusätzliche Monteure, Bauleiterstunden, etc. werden auf die internen Kosten aufgeschlagen. Im Gegenzug werden Erlöse, die die Kosten mindern (Skonto, Bauschäden, Pönale, etc.) auch abgezogen.
Artikelübersicht
Für die Erstellung der Materialliste oder des Ressourcenplans ist die Artikelübersicht unerlässlich. Sämtliche im Angebot verwendeten Artikel werden mit den zugehörigen Mengen und Positionsvorkommen aufgelistet.
Angebotspreis optimieren
Das bestmögliche Angebot zeichnet sich durch einen niedrigen Preis und eine optimierte Abrechnungssumme aus. Ziel der ABK-Kalkulation ist es, die Preise nach diesen Gesichtspunkten abzustimmen. Dabei haben Sie die Abgabesumme und prognostizierte Abrechnungssummen ständig unter Kontrolle. Alle relevanten Preise und Positionsmengen finden hier Einfluss.
Ausdrucke und Datenträger
Alle Ausdrucke, vom Angebotsdruck bis hin zu den K-Blättern sowie sämtliche Datenträger entsprechen den normativen Vorgaben. Weiters stehen Standardkalkulationsansätze für Hochbau/Baumeisterarbeiten mit der Preisdatei aus dem Hause BM Indra sowie die rund 6.000 aus-gepriesene und mit Bauzeitfaktoren hinterlegte Positionen umfassende aus der LB-HT / Elektro-Technik stammende Kalkulations-Hilfe von EDS bereit.
Grundlage für die Angebots- und Auftragsverwaltung
ABK-ArtikelverwaltungDie ABK-Artikelverwaltung dient der Erfassung, Bearbeitung und Verwaltung von Betriebsmitteln für die Verwendung im Aufbau von Elementen, bei der Kalkulation von Positionspreisen und ÖKO-Kennwerten. Artikel sind die Grundlage für die Angebots- und Auftragsverwaltung sowie die Rechnungslegung. Darauf basierende Auswertungen helfen bei strategischen Unternehmensfragen.
Vorteile
- Artikel-Import mit EXCEL-, DATANORM- und baubook-Schnittstelle
- Setartikel als Gruppe mit mehreren Artikeln und Variablen
- Berechnung der Kosten und der Preise gemäß ÖNORM B 2061
- Lagerstandsverwaltung inkl. Berücksichtigung des minimalen Lagerstands
PDF-Download
Gut sortiert - die ABK-Artikelverwaltung
Artikel sind die Grundlage für die ABK-Kostenplanung mit Elementen, die Bausteine ABK-Angebotslegung, ABK-Kalkulation sowie ABK-Rechnungswesen. Mit der DATANORM-Schnittstelle werden auch umfangreiche Artikelkataloge einfach in die ABK-Software übernommen.
Artikeldaten und Artikelkennungen
In der ABK-Artikelverwaltung werden Artikel unterschiedlichster Hersteller nach verschiedenen Artikelarten wie Löhne, Materialien, Geräte und Fremdleistungen verwaltet. Viele unterschiedliche Informationen können jedem Artikel zugeordnet werden, um im Bedarfsfall eine einfache Suche zu ermöglichen: Herstellerdaten, Einkaufs- und Verkaufsdaten, Bilder, FIBU-Kontenzugehörigkeit sowie zusätzliche Suchkriterien.
Des Weiteren kann ein Status für Artikel festgelegt werden: Auslaufartikel oder nur bedingt verwendbare Artikel sind bei der Angebotserstellung nur mit der Bestätigung eines Warnhinweises verwendbar.
Preiskalkulation
Löhne, Material und Geräte können gemäß ÖNORM B 2061:1999 und ÖNORM B 2061:2020 kalkuliert werden.
Alternative Artikel
Gleichwertige Produkte werden in beliebigen Gruppen zusammen-gefasst und können einfach per Tastenklick ausgetauscht werden.
Artikel mit ÖKO-Kennwerten
Die Artikel können mit beliebigen Parametern und Kennwerten ausgestattet werden. Ökologische Kennwerte zu Artikeln sind ein praxiserprobtes Anwendungsbeispiel. Dafür kann auch die Schnittstelle zu baubook genutzt werden.
Kalkulation mit Kalkulationsgruppen
Um eine überschaubare Kalkulation auch bei einem großen Artikelstamm zu ermöglichen, werden Kalkulationsgruppen gebildet. Diese Gruppen werden unternehmensspezifisch gebildet und mit kalkulationsrelevanten Eigenschaften versehen. Artikel werden diesen Gruppen zugeordnet. Dadurch ist eine einheitliche Kalkulation über mehrere Artikel hinweg möglich.
Vergabeverfahren nach Bundesvergabegesetz (BVergG)
ABK-Angebotsprüfung, Preisspiegel und VergabeMit der ABK-Angebotsprüfung, Preisspiegel und Vergabe haben Sie die Verwaltung und Analyse aller Angebote im Griff. Auswertungen unterstützen den Angebotsvergleich, die Analyse von Varianten und Alternativangeboten. Änderungen zum Angebot werden in Vergabevorschlägen dokumentiert. Ein Vergabevorschlag wird schlussendlich als Vertrags-LV fixiert und als Basis für die Abrechnungskontrolle bzw. Bauabrechnung herangezogen.
Vorteile
- Übersichtlicher Preisvergleich dank Preisspiegel
- Datenaustausch gemäß ÖNORM ohne Medienbruch und Redundanzen
- Verwaltung aller Arten von Angeboten - alle Angebots-daten auf einen Blick
- Bestbieterermittlung
PDF-Download
Produktblatt „ABK-Angebotsprüfung, Preisspiegel und Vergabe“
Von der Ausschreibung zum Auftrag
Die ABK-Angebotsprüfung, Preisspiegel und Vergabe dient der automationsunterstützten Durchführung des Vergabeverfahrens. Der ABK-Baustein steht im Einklang mit den aktuellen Verfahrens- und Vertragsnormen für die Vergabe von Bauleistungen. Die Bearbeitung setzt mit der Erfassung von Angeboten oder dem Einlesen von Datenträgern der Bieter ein und umfasst alle Vorgänge, die zum Abschluss eines Vertrages zwischen dem Auftraggeber und einem Bieter führen.
Angebote erfassen
Das Ausschreibungs-LV, die Basis der Angebotsprüfung, wird aus ABK übernommen oder von einem ÖNORM-Datenträger eingelesen. Zu diesem LV werden alle Angebote (Normal-, Abänderungs-, Alternativ- oder Teilangebote) aufgenommen. Dies geschieht manuell oder durch das Einlesen eines ÖNORM Datenträgers. Diese Daten können bei der Angebotsöffnung verlesen und protokolliert werden.
Die manuelle Erfassung von Angeboten mit der Eingabe von Preisen (Lohn, Sonstiges, Einheits- und Positionspreis, Summen und allfällige Nachlässe) und den Bieterangaben wird durch Routinen unterstützt, ist aber im Vergleich mit dem Einlesen eines Datenträgers langwierig und fehleranfällig.
Zu diesem Zweck steht dem Bieter die kostenlose ABK-Datenträger auspreisen Edition (Erfassung von Preisanteilen, Einheits- und Positionspreis, Bieterlücken und Nachlässen oder Aufschlägen) zur Verfügung. Wurden Angebote auf einer e-Vergabe-Plattform wie PROVIA oder ANKÖ abgegeben, so wird diese komprimierte Datei von ABK im Hintergrund geöffnet und die onlv-Datei eingelesen.
Angebote prüfen
Nach der Angebotserfassung erfolgen die Berechnung sowie die Prüfung der Angebote und die Erstellung der Angebotsauswertung in Form von Preisspiegeln.
Die Auswertung der Positionsarten bietet ein komfortables Werkzeug um Ausschreibungsvarianten zu vergleichen und festzulegen. Auch der Einfluss von Eventualpositionen kann gut abgeschätzt werden.
Theoretische Werte berechnen
Aus der Liste der geprüften Angebote werden einzelne ausgewählt, die für die Ermittlung von Mittelwerten und/oder theoretischen Bestwerten als Richtpreis herangezogen werden. Diese theoretischen Richtpreise können bei den Angebotsauswertungen mit den tatsächlichen Angeboten ebenso wie mit den eigenen Preisermittlungen verglichen werden.
Für den Vergleich von Ausschreibungs- und Alternativangeboten steht eine eigene Routine zur Verfügung, die sowohl unterschiedliche Positionen als auch unterschiedliche Preise anzeigt.
Vertiefte Angebotsprüfung
Die besten Angebote werden mit der ABK-Vertiefte Angebotsprüfung untersucht. In einem speziellen Verfahren wird die Angemessenheit des Preises geprüft, indem der Positionspreis in Relation zum Angebotspreis und zur eigenen Preisermittlung betrachtet wird. Werden Abweichungen identifiziert, wird der Bieter um Aufklärung gebeten.
Bestbieterermittlung
Gibt es neben dem Preis noch andere Zuschlagskriterien, ermöglicht die ABK-Bestbieterermittlung die Analyse und Bewertung dieser Kriterien nach Punkten, um das "technisch und wirtschaftlich günstigste" Angebot zu ermitteln.
Angebotsauswertung
Das Layout der Auswertungen wird durch den Anwender festgelegt und steht für alle Projekte zur Verfügung.
Die Druckoptionen sind vielfältig und beinhalten einerseits das Layout und die Auswertungstiefe, andererseits auch die Datenauswahl. Neben der Auswahl der Angebote können auch die Daten spezifisch ausgewählt werden, die der Auswertung zugrunde liegen sollen.
So können z.B. über die ABC-Analyse die „wichtigen“ Positionen herausgefiltert werden und/oder auch die Mengen eingestellt werden. So kann z.B. ein Bietersturz einfach simuliert werden, da neben der ausgeschriebenen Menge auch der Zugriff auf die prognostizierte und abgerechnete Menge möglich ist. Wählen Sie z.B. das Abrechnungs-LV und die prognostizierte Abrechnungsmenge als Datenbasis. So haben Sie sofort eine aktuelle Prognosesumme.
Vergabevorschlag bearbeiten
Für den Vergabevorschlag wird ein Leistungsverzeichnis mit den gewünschten Angeboten ausgewählt. Mit Hilfe des ABK-Vergabe-LV werden die Vergabevorschläge erstellt und bearbeitet.
Inhalt und Preise können noch angepasst werden. Schlussendlich wird ein Vergabevorschlag als Vertrags-LV fixiert. Dieses kann als ÖNORM-Datenträger an den Vertragspartner übermittelt und in die ABK-Abrechnungskontrolle bzw. ABK-Bauabrechnung übernommen werden.
Abrechnung von Bauleistungen
ABK-AbrechnungskontrolleDie ABK-Abrechnungskontrolle bietet nützliche Routinen um die Abrechnungsmengen zu ermitteln oder Ausmaße zu kontrollieren. Neben der Rechnungserstellung ermöglichen zahlreiche Auswertungen wie z.B. Soll-/Ist-Vergleiche und Prognoseberechnungen aussagekräftige Analysen und unterstützen so das Projektcontrolling nachhaltig.
Vorteile
- Reduziert den Abrechnungsaufwand auf das Erfassen bzw. Prüfen der Ausmaße
- Nachvollziehbarkeit und Sicherheit mit Grafiken zu Ausmaßblättern und Protokollen
- Prognosen sind jederzeit auswertbar
PDF-Download
Damit sich der Aufwand in Grenzen hält
Der Baustein ABK-Abrechnungskontrolle reduziert den Aufwand beim Erfassen und Prüfen der abzurechnenden Leistung. Komfortable Routinen zeigen auf, ob die abzurechnende Leistung beauftragt ist, helfen die Abrechnungsmengen zu ermitteln und Ausmaße zu kontrollieren. Mengen werden vom Auftragnehmer in Ausmaßblättern erfasst, die den Rechnungen zugeordnet sind.
Die Rechnung wird samt Ausmaßblättern im Format A 2063 der Rechnungsprüfung übermittelt. Dort werden diese Ausmaßblätter anerkannt oder korrigiert, danach wird auf “Knopfdruck” die Rechnung bzw. Prüfrechnung ausgegeben. Diese korrigierte Rechnung wird samt zugehörigen Ausmaßblättern wieder dem Auftragnehmer übergeben, damit beide Seiten wiederum den gleichen Abrechnungsstand haben.
Neben den Ausmaß- und Rechnungsdaten werden auch Abrechnungs-LV und Zusatzangebote sowie Vertragsanpassungen im Format A 2063 ausgetauscht. Positionen des Zusatz-Angebots-LV sind beantragt, im Vertragsanpassungs-LV dann genehmigt oder abgelehnt. Abgelehnte Mengen- oder Preisänderungen können nicht verrechnet werden.
Das Erfassen/Prüfen von Ausmaßen
Im Ausmaßblatt gibt es zahlreiche Unterstützungsmöglichkeiten für eine fehlerfreie Ausmaßermittlung. Neben der freien Eingabe eines Ausmaßes ist auch die Verwendung einer Formel aus dem Formelkatalog nach ÖNORM A 2063 möglich. Viele Formeln sind durch Skizzen anschaulich erklärt. Um Eingaben noch nachvollziehbarer zu gestalten, können an jeder Stelle Kommentare eingefügt und je AMBL auch Grafiken hinzugefügt werden.
Alle Abrechnungsmengen werden als "geforderte" Werte gespeichert, die korrigierten als "anerkannt". Somit werden Vergleiche zwischen geforderten und anerkannten Mengen/Beträgen möglich. Zusätzliche Zuordnungen zu Leistungszeitraum sowie Auswertungskennzeichen für die zeitliche/örtliche Bestimmung erleichtern das nachträgliche Auffinden von erbrachten Leistungen und ermöglichen auch aussagekräftige Soll-/Ist-Vergleiche.
Festpreise oder veränderliche Preise
Für die Prüfung und Umrechnung der Gleitpreise gemäß ÖNORM B 2111 greift man auf zentral gewartete Indexwerte zu. So erspart sich der Sachbearbeiter die Wartung und Eingabe dieser Werte. Wird der Grenzwert überschritten, wird automatisch eine neue Preisperiode angelegt. Über den in Ausmaßblättern zugeordneten Leistungszeitraum kann die ABK-Software selbstständig errechnen, in welche Preisperiode die Leistung fällt und gegebenenfalls die veränderten Preise bei der Abrechnung berücksichtigen.
Die Rechnung
Die ABK-Abrechnungskontrolle unterstützt sämtliche Rechnungsarten gemäß ÖNORM wie: Regierechnung, Abschlagsrechnung, Teilschluss- und Schlussrechnung sowie eigenständige (nicht kumulierte) Einzelrechnungen.
Arbeitet man als Auftragnehmer mit ABK, können diese Rechnungen mit einer eigenen Funktion automatisiert in den Baustein ABK-Rechnungswesen übergeleitet werden. Ist man Auftraggeber, dann werden Aufträge und Prüfrechnungen in den ABK-Projektkostenmanager übernommen. So reduziert man den Arbeitsaufwand und verhindert, dass durch die nochmalige Datenerfassung Fehler passieren.
Auswertungen - Der Schlüssel zum Controlling-Erfolg
In vielen aussagekräftigen Auswertungen direkt am Bildschirm und im Ausdruck werden Soll-/Ist- Vergleiche getroffen. Diese Gegenüberstellungen betreffen ausgeschriebene, beauftragte, abgerechnete oder auch prognostizierte Werte. Abweichende Zahlen werden farblich und in Grafiken anschaulich dargestellt.
In Kombination mit der ABC-Analyse, wo z.B. jene 20% der Positionen betrachtet werden, die 80% des Gesamtpreises ausmachen, erreicht man so eine übersichtliche und sehr gehaltvolle Aufstellung des Projektstandes.
Diese Auswertungen können nach beliebigen Gesichtspunkten vorgenommen werden, zum Beispiel nach den unterschiedlichen Bauteilen.
Erfolgte die Mengenerfassung nach einzelnen Bauteilen mit Hilfe des Auswertungskennzeichens (AKZ) werden alle Analysen auch über einzelne Gebäudeteile gemacht.
Wurde die LV-Menge bereits in der Ausschreibung nach Bauteilen getrennt erfasst, kann man mögliche Abweichungen noch genauer, sogar je Bauteil oder Bauabschnitt identifizieren.
Die Prognosezahlen werden einerseits automatisch ermittelt, können andererseits aber auch manuell und über einen Fertigstellungsgrad angepasst werden. So können zum Beispiel Leistungen berücksichtigt werden, die bereits erbracht, aber noch nicht abgerechnet wurden.
Abgerechnete Mengen können auch wieder in das Ausschreibungs-LV und den Preisspiegel rückgeführt werden um diese zu vergleichen um z.B. einen Bietersturz zu erkennen.
Überzeugen Sie sich selbst – mit diesen aussagekräftigen Auswertungen haben Sie Ihr Projekt im Griff!
Abrechnungsmengen von Bauleistungen zu ermitteln
ABK-BauabrechnungDie ABK-Bauabrechnung bietet praktische Routinen um die Abrechnungsmengen zu ermitteln. Mit wenigen Mausklicks gelingt es komplexe Abrechnungen professionell abzuwickeln. Präzise in der Bearbeitung und umfangreich bei den Auswertungen - so präsentiert sich die Mengenermittlung in der Bauabrechnung als überaus praxistaugliches Werkzeug.
Vorteile
- Flexible Erfassung abzurechnender Mengen
- Reduktion des Rechnungsaufwandes auf das Erfassen und Prüfen der Ausmaße
- Nachvollziehbarkeit und Sicherheit: Korrektur, Protokolle und Bilder zu Ausmaßblättern
- Automatisierte Überleitung in das ABK-Rechnungswesen
PDF-Download
Damit sich der Aufwand in Maßen hält
Die ABK-Bauabrechnung reduziert den Aufwand beim Erfassen. Komfortabel werden Abrechnungsmengen in der Kreuztabelle je Position und bei Bedarf je Bauteil aufgenommen. In den dahinterliegenden Ausmaßblättern sieht man Details zu den aufgenommenen Leistungen, wie z.B. die beauftragte, geforderte und abgerechnete Menge.
Diese Ausmaßblätter bilden die Grundlage für die Berechnung der Rechnungs-summen und werden im Format ÖNORM A 2063 der Rechnungsprüfung übermittelt. Dort werden diese Ausmaßblätter anerkannt oder korrigiert. Diese korrigierte Rechnung wird samt zugehörigen Ausmaßblättern wieder eingespielt.
Neben den Ausmaß- und Rechnungsdaten werden auch Abrechnungs-LV und Zusatzangebote sowie Vertragsanpassungen im Format ÖNORM A 2063 ausgetauscht. Positionen des Zusatz-Angebots-LV sind beantragt, genehmigt oder abgelehnt - Positionen des Vertragsanpassungs-LV sind genehmigt oder abgelehnt.
Das Erfassen von Ausmaßen
Im Ausmaßblatt gibt es zahlreiche Unterstützungsmöglichkeiten für eine fehlerfreie Ausmaßermittlung.
Falsche oder unvollständige Eingaben sind somit praktisch ausgeschlossen. Um Eingaben noch nachvollziehbarer zu gestalten, können an jeder Stelle Kommentare eingefügt werden.
Neben der freien Eingabe eines Ausmaßes ist auch die Verwendung einer Formel aus dem Formelkatalog nach ÖNORM A 2063 möglich. Jede Formel ist durch eine Skizze erklärt.
Alle Abrechnungsmengen werden als "geforderte" Werte gespeichert, die korrigierten als "anerkannt". Somit werden Vergleiche zwischen geforderten und anerkannten Mengen/Beträgen möglich. Zusätzliche Zuordnungen zu Leistungszeitraum sowie Auswertungskennzeichen für die zeitliche/örtliche Bestimmung erleichtern das nachträgliche Auffinden von erbrachten Leistungen und ermöglichen auch aussagekräftige Soll-/Ist-Vergleiche.
Für die Berechnung der Preiserhöhung (z.B. Gleitpreise gemäß ÖNORM B 2111) greift man auf zentral gewartete Indexwerte zu. Wird der Schwellenwert überschritten wird automatisch eine neue Preisperiode angelegt.
Über den in Ausmaßblättern zugeordneten Leistungszeitraum kann die ABK-Software selbstständig errechnen, in welche Preisperiode die Leistung fällt und gegebenenfalls die veränderten Preise bei der Abrechnung berücksichtigen.
Die Rechnung
Die ABK-Bauabrechnung unterstützt sämtliche Rechnungsarten gemäß ÖNORM wie: Regierechnung, Abschlagsrechnung, Teilschluss- und Schlussrechnung und selbstständige (nicht kumulierte) Einzelrechnungen.
Diese Rechnungen werden mit einer eigenen Funktion automatisiert in das ABK-Rechnungswesen übergeleitet. Die Rechnung kann wahlweise auch als „E-Rechnung“ ausgegeben werden.
Bauabrechnung ist mehr als nur Baubuchhaltung
Die ABK-Bauabrechnung reduziert den Aufwand beim Erfassen der abzurechnenden Leistung. Komfortable Routinen zeigen auf, ob die abzurechnende Leistung beauftragt ist, helfen die Abrechnungsmengen zu ermitteln und Ausmaße zu kontrollieren.
Die Vorteile auf einen Blick
- Flexible Erfassung der abzurechnenden Mengen:
a.) Erfassung in der Kreuztabelle: schnelle Erfassung der Positionsmengen je Abschlagsrechnung, Leistungszeitraum zugeordnet zum Bauteil/ AKZ und PP Preisperiode.
b.) Detaillierte Mengenberechnung und Ergänzung mit Kommentaren und Skizzen im Ausmaßblatt inkl. Variablen
- Erfassung und Abrechnung von Zusatzaufträgen/Nachträgen
- Import/Export Mengenzuwächse/Rechnungen B 2114 und A 2063 sowie Import/Export Zusatz-Angebote/-Aufträge A 2063
- Automatische Übernahme der korrigierten und anerkannten Mengen. Vergleich geforderte-anerkannte Mengen
- Erstellung von Rechnungen aller Art: Abschlagsrechnungen, Regierechnungen, Einzelrechnungen, Teilschlussrechnungen, Schlussrechnungen
- Wichtige Auswertungen für Auftragnehmer: Summenblätter, Leistungsübersicht und Bauerfolg
- Erfassung von nachvollziehbaren Ausmaßblättern
- Geforderte mit freigegebenen Ausmaßen vergleichen
- Erfassung des Abrechnungsleistungsverzeichnisses oder Übernahme von Datenträgern
- Einfache Aufsplittung von Abrechnungsmengen zu Bauteilen
- Ausgabe von Summenblättern
- Erfassung von Zusatzangebots- bzw. Vertragsanpassungs-LV oder Übernahme von Datenträgern gemäß ÖNORM A 2063 bzw. ÖNORM B 2063
- Preisgleitung nach Leistungszeiträumen gemäß ÖNORM B 2111 berechnen
- Rechnungen automatisch erstellen und drucken
- Zusatzangebote/Vertragsanpassungen übersichtlich verwalten
- Bauerfolg: Beauftragte mit tatsächlich abgerechneten Mengen vergleichen
BIM – AVA
Module auswählen:
Nachvollziehbare Ermittlung der Projektkosten
ABK-Kostenplanung mit ElementenABK-Kostenplanung mit Elementen ermöglicht eine genaue und nachvollziehbare Ermittlung der Projektkosten. Durch die Zusammenstellung von Bauteilen zu Baukonstruktionen werden Kosten ermittelt. Ändert sich die Planung, lassen sich die Kosten leicht anpassen. Mit dieser effizienten Methode ist eine funktionale Beschreibung des geplanten Gebäudes automatisch vorhanden.
Vorteile
- Genaue und nachvollziehbare Kostenermittlung mit Elementen nach ÖNORM B 1801
- Bauteile zu Baukonstruktionen zusammenstellen, Kosten ermitteln und Baubeschreibungen erstellen
- Elemente mit Positionen hinterlegen und so Roh-LV erstellen
- Schnelle Kostenermittlung durch optimierte Mengenermittlung für unterschiedliche Planungsvarianten
PDF-Download
Transparenz dank Elementmethode
ABK-Kostenplanung mit Elementen ermöglicht eine genaue und nachvollziehbare Ermittlung der Kosten. Durch die Zusammenstellung von Einzelpositionen zu Bauteilen und Baukonstruktionen ist mit der Elementmethode eine nachvollziehbare und transparente Dokumentation der Quantitäten, der Qualitäten und der Kosten des geplanten Gebäudes vorhanden.
Die Methode und Systematik dahinter
Mit der Kostenplanung nach Elementen können Kosten nach planungsorientierter Gliederung der ÖNORM B 1801 -1 ermittelt werden, oder aber nach einer eigenen, dem Planungsablauf entsprechenden Struktur.
Grundlage dafür sind Elementkataloge, auf die während der Projektbearbeitung zugegriffen werden kann. Elemente werden mit Preisen übernommen und durch die Mengenermittlung ergänzt oder bei Bedarf beliebig abgeändert.
Mit der Elementmethode erhält man neben einer nachvollziehbaren Kostenaufstellung eine detaillierte Baubeschreibung auf Knopfdruck, ohne erheblichen Mehraufwand. Ein guter Elementkatalog macht es möglich!
Elemente und Elementgruppen
Elemente werden durch einen Langtext beschrieben, eine ergänzende Grafik kann der textlichen Ausarbeitung beigefügt werden. Zusätzlich wird mithilfe von Leistungspositionen das Element zusammengestellt. Über Positionen erfolgt eine automatisierte Preisaktualisierung.
In ABK wird zwischen Grobelementen, die aus mehreren Feinelementen bestehen, und Feinelementen, die aus Positionen und/oder Artikeln bestehen, unterschieden. Bei Planungsänderungen können so Adaptierungen übersichtlicher und vollständig durchgeführt werden.
Standardisierte Leistungsbeschreibung – eine Grundlage mit vielen Vorteilen
Feinelemente werden aus Positionen aus Leistungsbeschreibungen oder aus Artikeln aus Artikeldateien gebildet. Mit dem Zugriff auf alle im System vorhandenen LB und Bürostandard-Positionen stellt ABK ein Positionssuchsystem zur Verfügung, mit dem nach fachlichen Kriterien die "richtige" Position für Ihr Element gefunden wird.
Kostenplanversionen - weil auch Pläne sich ändern können
Im ersten Schritt wird in einem Kostenplan die geplante Ausführung mittels Elementen aus Elementkatalogen zusammengestellt. Eine räumliche Zuordnung zu Kostenstellen oder eine sachliche Zuordnung zu Kostenträgern ermöglicht eine detaillierte Konzeption und Auswertung.
Ändern sich die Ausführungspläne, oder möchte man eine alternative Ausführungsart analysieren, wird die nächste Planversion angelegt. So hat man immer die aktuelle Bearbeitung im Visier und andere Ausführungen im Zugriff - ein Zugewinn an Flexibilität, der Ihren Planungskomfort erhöht.
Die Projektkostenplanung mit Elementen dient als Grundlage für die Kostenplanung nach der Leistungsgliederung, der Kostengliederung nach ÖNORM B 1801 in der Ausführungsphase und für die Erstellung von Leistungsverzeichnissen.
Bei konsequenter Datenpflege werden per Knopfdruck die Kosten auf die Leistungsgliederung umgeschlüsselt und in den ABK-Projektkostenmanager übergeben. Ebenso einfach ist es, ein Roh-Leistungsverzeichnis mit allen Positionen der Elemente zu erstellen und in ABK-Leistungsverzeichnis als Referenz-Leistungsverzeichnis einzublenden.
Damit sich Ihr Projekt im (finanziellen) Rahmen bewegt
Mit unserer durchgängigen Lösung reagieren Sie - nicht nur im Bereich der Kostenplanung - gelassen auf höchste Anforderungen und haben Ihre Projekte sicher im Griff. Ihre Arbeitsprozesse und Kostenmodelle werden frühzeitig berechenbar - die Qualitätssicherung profitiert davon, dass Sie alle Möglichkeiten der Bauteilkonstruktionen bereits in einer sehr frühen Phase im Vorfeld analysieren und so die beste Variante evaluieren können: die Fehlerquote sinkt, die Produktqualität erhöht sich und die Kosten werden zwangsläufig reduziert.
Gesamtheitlichkeit statt Graubereiche
Die qualifizierte Kostenplanungsmethode von ABK ermöglicht, in jeder Planungsphase die Detaillierung und somit Schärfe der Schätzung zu wählen und mit einfachen Mitteln zu einem fundierten Ergebnis zu kommen. Sie sind somit imstande, Ihre Kostenstrukturen aus unter-schiedlichen Perspektiven zu beleuchten und schaffen damit die Basis für einen neuen Weg - den sanften und produktiven Umstieg ins kostensensitive Business einer neuen Dimension.
OpenBIM im AVA-Bereich
ABK-BIM (Building Information Modeling)BIM ist die zukunftsweisende Entwicklung im Bauwesen. ABK-BIM basiert auf der OpenBIM-Methode, um einen durchgängigen Datenfluss – von der Planung bis zur Ausschreibung - mittels offener, softwareneutraler Standards sicherzustellen. Ein Gebäudemodell wird in Form einer IFC-Datei eingelesen und daraus ein Kostenplan oder ein Leistungsverzeichnis erstellt.
Vorteile
- OpenBIM-Methode
- Direkter Import der IFC-Datei
- Grafische Ansicht der Daten mittels ABK-BIM Viewer
- Interpretation der IFC-Datei durch den ABK-Interpreter
- Verknüpfung von BIM-Elementen mit dem ABK-Elementkatalog
- Mit Projektelementen zum Kostenplan und LV
PDF-Download
ABK8 wird OpenBIM-fit!
ABK hat sich gänzlich der OpenBIM-Philosophie verschrieben: Ein Gebäudemodell in Form einer IFC-Datei, ganz gleich welcher Herkunft, wird eingelesen und mit wenigen Handgriffen in einen Kostenplan umgewandelt. Dieser wird nicht nur im Kostenmanagement gemäß (z.B. ÖNORM B 1801-1 oder DIN 276) weiterverwendet, sondern dient auch als Grundlage für ÖNORM A 2063-konforme Leistungsverzeichnisse.
Mit der Elementmethode zum Erfolg
ABK bietet Tools für die Elementmethode schon seit vielen Jahren an. Dabei kann beispielsweise auf einen Elementkatalog mit Aufbauten und Preisen für den Wohnbau zugegriffen werden. Bei der Anwendung in einem Projekt werden diese Elemente angepasst und weiterentwickelt. Dieser Workflow wird nun – mit einigen Adaptierungen - für den AVA-Bereich genutzt. Mittels IFC-Schnittstelle werden Elemente mit den geometrischen Daten aus dem 3D-Modell verbunden. Aus bauteilorientierten Modellen werden relevante Informationen extrahiert und bei Bedarf werden manuelle Ergänzungen durchgeführt.
Der flexible Weg zur Standardlösung
Mit ABK-BIM werden mit wenigen Arbeitsschritten aus einer IFC-Datei ein Kostenplan und ein Leistungsverzeichnis erstellt. Die Anzahl an Versionen zur LV-Erstellung ist unbegrenzt.
1. IFC-Datei importieren
Industry Foundation Classes (IFC) ist ein definiertes, international anerkanntes Austauschformat von 3D-Gebäudemodellen sowie deren zugeordneten Informationen und regelt den softwareneutralen Datenaustausch u.a. im CAD-Bereich. Es ist somit ein wichtiger Beitrag zur Ermöglichung von OpenBIM. Mittels Schnittstelle wird die IFC-Datei direkt in ABK importiert.
2. IFC-Datei prüfen
Der neue ABK-BIM Viewer dient zur grafischen Darstellung eingelesener IFC-Dateien. Wird eine IFC-Datei eingelesen, so findet hier die erstmalige Betrachtung des Gebäudemodells statt. Der BIM-Viewer kann jederzeit während der gesamten Bearbeitung geöffnet und zur Betrachtung bzw. visuellen Überprüfung herangezogen werden.
3. IFC-Datei interpretieren
Mit Hilfe des ABK-Interpreters wird eine teilautomatisierte Interpretation der aus der IFC-Datei gewonnenen Informationen durchgeführt. BIM-Mengeninformationen, Attribute und geometrische Daten aus der IFC-Datei werden ausgelesen und Kategorien zugeordnet, u.a. BIM-Typen und BIM-Materialien. Dies erleichtert später die Bearbeitung bzw. Zuordnung der BIM-Objekte hinsichtlich des Erstellens von Kostenplänen und Leistungsverzeichnissen.
Beim ABK-Interpreter handelt es sich um eine skriptbasierende Anwendung, die somit jederzeit flexibel ergänzt und abgeändert werden kann. Dadurch ist es auch möglich, mehrere Interpreter zu erstellen. z.B. je nach verwendetem CAD-Programm oder Planer.
Übersichtliche Ordnerstrukturen ermöglichen ein einfaches Arbeiten. So lässt sich in der BIM-Gliederung die generelle Gliederungsstruktur der Layer, Zonen oder Gruppen aus dem IFC-File erkennen. In der BIM-Raumstruktur befindet sich die raumweise Gliederung des Planers aus dem IFC-File. Auch eine einfache Raumliste lässt sich dadurch schnell generieren.
4. BIM-Objekte mit ABK-Elementen verbinden
Um von diesen modellierten Bauelementen zu den entsprechenden LV-Positionen samt Preisen zu gelangen, hat sich die Elementmethode im Bereich Kostenmanagement bewährt.
Jedem BIM-Objekt der IFC-Datei wird zumindest ein entsprechendes ABK-Element aus einem Elementkatalog zugeordnet. Jedes dieser ABK-Elemente besteht u.a. aus den zugehörigen Positionen, die wiederum eine effiziente, genaue und nachvollziehbare Kostenermittlung ermöglichen. Die Mengen hierfür werden aus der IFC-Datei ausgelesen und automatisch in die Mengenermittlungen zum ABK-Element übertragen.
So wird parallel zur IFC-Datei eine Projektelementliste aufgebaut. Die Projektelementliste wird bei Bedarf mit fehlenden Elementen für die Ausschreibung ergänzt - etwa mit Elementen für die Baustellengemeinkosten oder anderen Leistungen, die nicht im Gebäudemodell dargestellt sind.
Ein für die Verwendung mit BIM abgestimmter Elementkatalog, welcher die Anwendungsbereiche Hochbau und Haustechnik abdeckt, ist separat erhältlich.
5. Aus der Projektelementliste einen Kostenplan oder ein LV generieren
Aus dieser Projektelementliste kann aufgrund der Elementmengen, der anteiligen Positionsmengen und Preisen ein Kostenplan erstellt oder ein Leistungsverzeichnis generiert werden.
Der Kostenplan wiederum kann nun in den ABK-Projektkostenmanager übergeleitet und verwendet werden. Das aus dem Gebäudemodell generierte Leistungsverzeichnis wird in den ABK-AVA-Bausteinen auf gewohnte Art und Weise sowie gemäß ÖNORM A 2063 weiterverarbeitet.
PROJEKTMANAGEMENT
Module auswählen:
Kostenkontrolle und Gesamtdarstellung der Kostenplanung
ABK-ProjektkostenmanagerDer ABK-Projektkostenmanager ist das ideale Instrument für Kostenmanager mit hohen Anforderungen. Er bietet die Zusammenschau aktueller Projektstände, immer im Vergleich mit Soll-, Ist- und Prognosewerten. ABK ermöglicht die systematische Gesamtdarstellung der Baukostenthematik gemäß ÖNORM ebenso wie unternehmensspezifische Anpassungen.
Vorteile
- Kostenplanung gemäß ÖNORM B 1801 oder frei
- Zugriff auf Kostenkennwerte
- Auftrags- und Rechnungsverwaltung
- Änderungsmanagement
- Verknüpfung mit Terminen
- Bau- und Nutzungskosten als Planungsinstrument
PDF-Download
Kostenmanagement leicht gemacht
Der ABK-Projektkostenmanager ist ein wertvolles Werkzeug für das Kostenmanagement und Projektcontrolling und ermöglicht die Darstellung der aktuellen Projektstände in unterschiedlichster Detailschärfe.
Die Ermittlung von Kosten wird in allen Phasen der Objekterrichtung unterstützt, von der Grundlagenermittlung bis zur Inbetriebnahme. Diese Kostendarstellungen sind die Grundlage für Planungs-, Vergabe- und Ausführungsentscheidungen, sowie zum Nachweis der entstandenen Kosten.
Aufbauend auf den Projektzielen, dem Raum- und Funktionsprogramm sowie auf Erfahrungswerten ähnlicher Bauvorhaben, wird ein Kostenrahmen erstellt.
Die weitere Kostenplanung (Kostenschätzung) erfolgt nach Belieben vom Groben ins Feine oder auf unterschiedlichen Detailstufen. Mit der Erfassung von Aufträgen, Rechnungen, Zahlungen und noch zu erbringenden Leistungen zu einem Kostenbereich wird die Kostenprognose immer genauer. Auf Basis aktueller Projekt-kosten werden Kostenprognosen erstellt und den Soll-Werten gegenübergestellt.
Die wesentlichen Einflussfaktoren sind Projektaufwendungen in Form von Aufträgen, Rechnungen und Mehrkostenforderungen auf der einen Seite und dem freigegebenen Kostenplan auf der anderen Seite.
Grundsätzlich werden folgende Teilaspekte behandelt:
- Bedarfsplanung mit dem Raum- und Funktionsprogramm
- Kostenplanung mit einem Kosten-rahmen und der fortlaufenden Kostenschätzung
- Kostenerfassung mit der Auftrags- und Rechnungsverwaltung
- Nachvollziehbare Planung, Verwaltung und Verfolgung der Kostenänderungen sowie der Leistungsänderungen
- Kostenverfolgung mit Methoden der Auftragsbewertung
- Verwaltung verfügbarer Mittel
Auch die zeitliche Entwicklung der Kosten wird berücksichtigt. Sie erkennen per Knopfdruck, wann Sie welche Gelder zur Verfügung stellen.
Bedarfsplanung
Die Bedarfsplanung führt vom Flächenprogramm über das Raum- und Funktionsprogramm zum Kostenrahmen. Mithilfe von Flächen- oder Raumgrößen und Kostenkennwerten erhält man das erste Kostenziel. Dieser Betrag wird auf die Kostenbereiche aufgeteilt und schon ist der Kostenrahmen fertig.
Kostenplanung
Basis aller Kostendarstellungen ist die Gliederung der Kosten in Kostenbereiche und Kostenarten, eine Ordnungsstruktur die sich durch das gesamte Projekt zieht. Die Eingabe von Dispowerten je Kostengruppe ermöglicht es, die Prognosekosten zu Beginn grob zu planen. Mit der Eingabe von Schätzkosten auf den unteren Hierarchiestufen des Kostenrahmens wird der Dispowert verringert, bis dieser Null ist und die Schätzkosten entsprechend genauer sind.
Bei gleicher Gliederungsstruktur ist es möglich, Kostenkennwerte ähnlicher Projekte zu übernehmen und so gleich eine detailliertere Kostenplanung zu erhalten. Auf Basis dieser Kennwerte wird dann die feine Kostenermittlung mit Mengenermittlung und räumlichen Zuordnungen vorgenommen. Es besteht auch die Möglichkeit, aus Leistungsverzeichnissen Schätzkosten auf Positionsebene in diese Gliederungsstruktur zu übergeben.
Ein Kostenplan wird zu einem bestimmten Zeitpunkt freigegeben, die verfügbaren Mittel je Kostenart sind fixiert. Alle Änderungen werden nun nachvollziehbar mitprotokolliert. Mit Hilfe der verfügbaren Mittel werden Umbuchungen durchgeführt und die Prognosekosten gesteuert.
Phase Kostenanschlag
Sämtliche Aufträge eines Bauvorhabens werden nach Kostenarten und Auftrag-nehmern mit einer Vielzahl von Kenndaten verwaltet. Die Auftrags- und Zahlungskonditionen werden im Hauptauftrag festgelegt und bei Zusatzaufträgen übernommen. Deckungsrücklässe werden ebenso wie Haftrücklässe mit Schwellenwerten und eventuell erforderlichen Bankgarantien berücksichtigt. Aufträge, die mehreren Kostenarten, Kostenstellen oder Kostenträgern zugeordnet sind (Splittbelege), werden übersichtlich dargestellt und verwaltet.
Phase Kostenfeststellung
Zu den Aufträgen eines Projektes werden Rechnungen und Zahlungen aufgenommen. Durch eine automatische Überprüfung aller Auftragskonditionen wird ein Rechnungdeckblatt mit dem anweisbaren Betrag erzeugt. Die Rechenvorschrift ist individuell anpassbar, Bauschaden oder Versicherungseinbehalte und beliebige andere Abzüge sind eingebbar. Mehr noch, diese Daten werden sofort am Schirm auch in der Übersicht aufsummiert.
Zu den einzelnen Rechnungen und geforderten Rechnungssummen wird auch die Höhe der tatsächlich erfolgten Zahlung verwaltet.
Änderungsmanagement
Alle Änderungen werden in ABK mitprotokolliert. Betreffen Änderungen den Kostenplan, werden dort nachvollziehbar Umbuchungen durchgeführt. Entstehen Kostenänderungen während der Ausführungsphase, werden die Abweichungen bei den verfügbaren Mitteln abgebildet. Dabei wird auch ein Freigabelauf mit Genehmigung der Leistungsänderung unterstützt.
Auswertungen und Analysen
Die zahlreichen Auswertungen und Berichte in ABK sind mit Optionen sowie Filter leicht anpassbar, und lassen kaum einen Wunsch offen. Kosten nach Kostenträgern, Kostenstellen oder Kostenarten sowie Jahresbudgetierungen werden per Knopfdruck immer aktuell angezeigt. Analysen sind auch projektübergreifend möglich, um Auffälligkeiten zu identifizieren und mögliche Abweichungen vom optimalen Projektverlauf frühzeitig zu erkennen.
Mit dem ABK-Historymanager werden Kostenstände regelmäßig gespeichert - anschließend werden Abweichungen analysiert. Auch so sind Tendenzen frühzeitig erkennbar.
Wurden im ABK-Projektzeitplan Termine erfasst, werden Kosten auch im Zusammenhang mit Terminen ausgewertet. So wissen Sie per Knopfdruck, in welcher Höhe Sie finanzielle Mittel bereithalten müssen.
Terminplanung und Betrachtung des Baufortschrittes
ABK-ProjektzeitplanMit dem ABK-Projektzeitplan werden wichtige Zeitpunkte als Meilensteine frei erfasst und Leistungen (Vorgänge) terminlich geplant. Diese Leistungen werden miteinander in Abhängigkeit gebracht und mit den Kostenauswertungen verknüpft – das ist die Basis für eine gesamtheitliche Betrachtung des Projektfortschritts.
Vorteile
- Projektzeitplan als farbiger Balkenplan mit Meilensteinen
- Leistungen werden als Vorgänge miteinander in Abhängigkeit gebracht
- Anschauliche Darstellung terminlicher Änderungen
- Zeitliche Darstellung der erforderlichen Mittel aus dem ABK-Kostenmanagement
- Projektzeitplan als Grundlage für den SiGe-Plan
PDF-Download
Alles im Plan: Über Verknüpfungen Leistungen und Termine verbinden
Der ABK-Projektzeitplan ist das ideale Werkzeug für die Projektterminplanung. Es werden Projekttermine als Meilensteine frei erfasst und Leistungen (Vorgänge) mit einer zugeordneten Dauer versehen. Über die Eingabe von Abhängigkeiten werden Leistungen miteinander verknüpft. Die einfache Bedienung ermöglicht eine rasche und unkomplizierte Bearbeitung der Balkendiagramme sowie die Verwaltung der Deadlines.
Eine Frage der Einstellung
Leistungen werden mit einem Beginn-Datum und einer Dauer oder mit einem End-Datum versehen. Die Eingabe dieser Werte erfolgt entweder in Tagen oder in Wochen und kann mit einem einfachen Mausklick auf den Zeitbalken erstellt und geändert werden. Mit einer Option wird festgelegt, ob die Berechnung der Dauer nach Kalendertagen oder nach Arbeits-tagen erfolgen soll. Durch die Eingabe von Verknüpfungen werden bei Adaptierungen des Zeitplanes alle davon abhängigen Termine auch geändert. So sind Sie automatisiert immer am aktuellen Stand.
Wesentliche Funktionen
Es gibt neben den vier Standardverknüpfungsarten für Abhängigkeiten auch noch spezielle Berechnungsregeln für die Anforderungen in SiGe-Plänen. Jedem Vorgang, jeder Leistung wird auch ein Verantwortlicher zugeordnet. Mit speziellen Auswertungen hat man die Termine im Griff!
Die richtige Vernetzung macht‘s möglich
Die Bausteine ABK-Projektkostenmanager sowie ABK-Dokumentenmanagement greifen auf den Projektzeitplan zu. So werden Kosten und Qualitäten in Bezug zu Terminen analysiert – die optimale Umsetzung des magischen Dreiecks des Projektmanagements.
Lückenlose Projektdokumentation
ABK-DokumentenmanagementABK-Dokumentenmanagement bietet die strukturierte Ablage aller Projekt-dokumente von E-Mails bis hin zu Verträgen. So erhalten Sie eine lückenlose Darstellung aller Projektdokumente sowie des Mailverkehrs. Das integrierte Mailsystem und eine Schnittstelle zu Outlook bieten jeden Komfort.
Vorteile
- Strukturierte Ablage und lückenlose Darstellung aller Projektdokumente
- Festlegung von verantwortlichen Personen und Zielterminen
- Übernahme von E-Mails und Kontakten aus Ihrem Mail-Client/Outlook
- Erstellung von Checklisten
- Corporate Design dank einheitlicher Dokumentvorlagen
PDF-Download
Das Dokumentenmanagement als Informationspool
Bei der Abwicklung größerer Projekte fallen unzählige Schriftstücke an, die bei Bedarf sekundenschnell gefunden werden müssen. Mit dem ABK-Dokumentenmanagement werden alle Dateien, unabhängig vom Datenformat, zentral verwaltet und archiviert. So können Pläne, Terminpläne, Fotos, MS-Excellisten, Power Point-Präsentationen oder auch eingescannte Schriftstücke - einfach jedes Projektdokument sowie Vorlagen für Musterschriftstücke von häufigen Geschäftsfällen oder projektrelevante Dokumente, die auch für andere Projekte herangezogen werden sollen - verwaltet werden.
Alle Dokumente sind Projekten zugeordnet und werden in Dokumentordnern abgelegt, wobei beliebig viele dieser Dokumentordner angelegt und definiert werden können.
Allen Dokumenten kann eine betreffende Leistung aus der Projektleistungsgliederung zugeordnet werden. Diese Strukturierung zieht sich in ABK durch alle Projektdaten wie es auch in der ÖNORM B 1801-1 für Kosten, Qualitäten und Termine vorgesehen ist. Versanddokumente, egal ob Postein- oder Postausgänge, werden in einem Postbuch geführt. Mit der Schnittstelle zu MS Outlook über-nehmen Sie eingehende E-Mails einfach und schnell!
Interne Kommunikation: Protokolle, Besprechungsmanagement, Aufgaben, Aktionen und Informationen
Selektive Auswertungen
Einzelne Aktionen werden verfolgt und umfangreich ausgewertet. Der Stand der Erfüllung der vereinbarten Aufgaben kann sowohl selektiv als auch vollständig abgerufen werden.
Mit der Standardprotokollauswertung hat die Besprechungsleitung gleichzeitig eine Vorbereitungshilfe für die nächste Besprechung und eine Dokumentation zurückliegender Besprechungen.
Machen Sie sich Ihr Bild über die laufenden Arbeitsprozesse dank projektübergreifender Darstellungen
Projektübergreifende Darstellungen geben einen guten Überblick über die Bearbeitungsthemen und Pflichten von Mitarbeitern sowie Projektteams. Engpässe bei der Verfügbarkeit gemeinsam genutzter Ressourcen werden identifiziert. ABK-Dokumentenmanagement zeichnet sich als Baustein mit multidimensionalem Mehr-wert aus.
Sicherheits- und Schutzmaßnahmen am Bau
ABK-SiGe-Plan (BauKG)ABK-SiGe-Plan unterstützt den Planungs- und Baukoordinator bei der Erstellung von Sicherheits-, Gesundheitsschutzplänen sowie der Erstellung der Unterlage für spätere Arbeiten. Die Funktionalität geht über die reine Koordination von Schutzmaßnahmen und –einrichtungen weit hinaus. ABK-SiGe-Plan beinhaltet auch Bauablaufplanung und Dokumentenverwaltung.
Vorteile
- ÖNORM-konforme Gestaltung des SiGe-Plans
- Komplette Lösung für alle erforderlichen Unterlagen aus einer Hand
- Laufende Protokollierung der anwesenden Firmen im Bauablaufplan
- Gefahren erkennen und leistungsbezogen Schutzmaßnahmen treffen
- Erstellung von Baustellen-Audits mit Checklisten und Fotodokumentation
PDF-Download
Sicherheit auf der Baustelle
Das Bauarbeitenkoordinationsgesetz (BauKG BGBl. I Nr. 37/1999) regelt die Anforderungen an Schutzvorkehrungen, damit für alle am Bau beschäftigten Personen Sicherheit gewährleistet ist und deren Gesundheit bewahrt wird. Für die Festlegung der erforderlichen Schutzmaßnahmen sind die Leistungen auf der Baustelle und deren zeitliche Abfolge von Bedeutung. Daher ist die Koordination der Leistungen ein wichtiger Planungsschritt bei der Erstellung des SiGe-Plans.
BauKG nach ÖNORM B 2107
Der ABK-SiGe-Plan deckt alle Anforderungen für die Erstellung von Sicherheits- und Gesundheitsschutzplänen sowie für die Erstellung der Unterlage für spätere Arbeiten nach ÖNORM B 2107 ab. Sie werden optimal unterstützt bei der Anfertigung eines Anwesenheitsplans, bei der Definition von Gefahren und der Koordination der notwendigen Schutzmaßnahmen sowie bei der Erstellung der Unterlage für spätere Arbeiten.
Die komplette Lösung für alle erforderlichen Unterlagen
ABK-Basisdaten, diverse Kataloge und andere Eingabehilfen sowie Prüfroutinen erleichtern die Erarbeitung erforderlicher Unterlagen. Die Bearbeitungsmöglichkeiten gehen über die reine Koordination von Schutzmaßnahmen und Schutzeinrichtungen weit hinaus:
Mit dem ABK-Projektzeitplan wird ein Bauablaufplan erstellt und damit werden die Anwesenheiten der einzelnen Firmen auf der Baustelle koordiniert. Mit der Festlegung von Abhängigkeiten einzelner Leistungen zueinander werden Terminverschiebungen schnell und unkompliziert aktualisiert. Anhand der geplanten Leistungen werden mögliche Gefahren erkannt - entsprechende Schutzmaß-nahmen ausgewählt und koordiniert. Randbedingungen der Baustelle, die Baustellenordnung und die Notfallplanung sind im ABK-SiGe-Plan integriert.
Im ABK-Dokumentenmanagement stehen eine Reihe von Dokumenten-Vorlagen speziell für das BauKG wie die Vorankündigung oder Warn- und Gefahrenzeichen zur Verfügung. Hier werden auch Korrespondenzen an die Betroffenen erstellt sowie alle mitgeltenden Dokumente verwaltet. Regelmäßige Besprechungen und Baustellenbegehungen werden mit dem ABK-Besprechungsmanagement dokumentiert. Zur besseren Nachvollziehbarkeit und effizienten Aufgabensteuerung wird jeder Punkt fortgeführt bis er erledigt ist - optional kann dieser mit aussagekräftigen Fotos ergänzt werden.
Die Projektzeitplanung im Detail
Leistungen werden mit einem Beginndatum und einer Dauer oder einem Enddatum versehen. Beginn, Ende oder Dauer einer Leistung sind meist von anderen Leistungen abhängig – dieser Bezug kann als Verknüpfung eingegeben werden. Ändert sich ein Zeitbalken werden alle davon abhängigen Termine auch geändert. Der Bauablaufplan wird für alle Gewerke und Abhängigkeiten durch einfache Maussteuerung erstellt. Die Arbeitgeber werden den Gewerken zugeordnet und die nach BauKG verantwortlichen Personen eingegeben.
Sicherheits- und Gesundheitsschutzplan
Allgemeine Informationen eines SiGe-Plans, die an alle Baubeteiligten ergehen, wie die Liste der Zuständigkeiten und der Randbedingungen der Baustelle, die Baustellenordnung sowie die Notfallplanung, werden getrennt von den konkreten Schutzmaßnahmen verwaltet. Für die Auswahl der Schutzmaßnahmen wurden die in der ÖNORM B 2107 angegebenen Unterlagen eingearbeitet. In diesem Standardkatalog sind bereits alle relevanten gesetzlichen Bestimmungen und Regelwerke zugeordnet. In der Notiz sind Hinweise, welche Überprüfungen im Bauablauf zu machen sind, zu finden. Die Dauer einer Maßnahme wird mit Hilfe der speziellen Abhängigkeitstypen „Verursacher“ und „Verursacher/Betroffene“ errechnet. Die betroffenen Gewerke können besonders einfach identifiziert und ausgewählt werden. Ändert sich zum Beispiel die Anwesenheit einer Firma, die auch Verursacher einer Maßnahme ist, so ändert sich auch die Maßnahmendauer und die von der Maßnahme betroffenen zeitgleich anwesenden Firmen werden neu berechnet. Zum Zeitpunkt der Gefährdung anwesende Gewerke, die nicht als betroffen gekennzeichnet sind, werden - um Fehlern vorzubeugen - visuell hervorgehoben.
Darstellung und Ausdruck
Die Ausgabe des SiGe-Plans erfolgt wie in der ÖNORM gefordert: Alle erforderlichen Inhalte werden gesondert nach Gewerken und Gewerkegruppen mit gemeinsamen oder gleichartigen Schutzeinrichtungen, nach Maßnahmen mit Prüf- und Kontrollpflichten und nach Gefahren und Schutzmaßnahmen für den kurzfristigen Aufenthalt von Lieferanten ausgegeben.
Der Ausdruck kann nach einem gewünschten Betrachtungszeitraum erfolgen. So wird der Balkenplan für den nächsten Monat ausgegeben. Die zugehörigen mitgeltenden Dokumente (Pläne, Bescheide) werden aufgelistet. Werden die Inhalte gezielt nach Gewerken ausgedruckt, schafft das Klarheit für die ausführenden Firmen.
Dokumentenmanagement für den Planungs- und Baukoordinator
Im Zuge der Arbeit als Planungs- und Baukoordinator fallen diverse Schrift-stücke, Formulare, Checklisten und Korrespondenzen an, die Sie mit ABK übersichtlich verwalten können. Wesentliche Dokumente des BauKG (Vorankündigung, Prüfprotokolle, Meldeblatt für Unternehmen, …) stehen als Vorlage zur Verfügung, die Sie für Ihre Bedürfnisse abändern können.
Natürlich können Sie auch Ihre vorhandenen, bereits bewährten Dokumente, in jedem beliebigen Datenformat übernehmen. Regelmäßige Baustellenbegehungen werden mit dem ABK‑Besprechungsmanagement dokumentiert. Jeder Mangel wird aufgenommen und mit aussagekräftigen Fotos ergänzt. Dieser Punkt bleibt solange im Protokoll, bis er als „erledigt“ gekennzeichnet wird. Die Protokolle werden den Beteiligten per Mail zugesendet.
RECHNUNGSWESEN | BÜROORGANISATION
Module auswählen:
Branchenneutrale Lösung für die Auftrags- und Rechnungsverwaltung
ABK-RechnungswesenDas ABK-Rechnungswesen ist eine branchenneutrale Lösung für die komplette Auftrags- und Rechnungsverwaltung nach den österreichischen gesetzlichen Grundlagen. Eine Kunden- und Lieferantenverwaltung sowie zahlreiche Controlling-Tools, wie z.B. das Mahnwesen, tragen zu Ihrem persönlichen Unternehmenserfolg bei.
Vorteile
- Belegerfassung vom Angebot bis zum Lieferschein
- Scannen und Speichern von Originalbelegen
- Mahnwesen
- Darstellung der Erlöse und Aufwendungen
- Schnittstellen zur Finanzbuchhaltung
- Unternehmensanalysen
- Unterstützung bei der e-Rechnung
PDF-Download
Rechnen Sie mit uns
Im ABK-Rechnungswesen wickeln Sie neben der Erstellung von Angeboten, Auftragsbestätigungen, Ausgangsrechnungen und Lieferscheinen auch die Erfassung und Kontrolle von Eingangsrechnungen, die gesamte Verwaltung von Teil- und Sammelrechnungen sowie Gutschriften schnell und professionell ab. Schnittstellen zur Finanzbuchhaltung liefern wichtige Zahlen und erhöhen nochmals die Effizienz.
Belegwesen
Alle Belege werden auf Grundlage von LB-Positionen, LV-Positionen oder Artikeln erstellt. Die Bearbeitung der Artikel erfolgt zentral in einem Artikelkatalog. Die Aktualisierung dieser Stammdaten ist aufgrund der DATANORM-Schnittstelle einfach und übersichtlich möglich. Je Artikel sind zwei unterschiedliche Verkaufspreise abrufbar und Rabatten zuordenbar. Es stehen Ihnen umsatz- und artikelbezogene Auswertungen nach frei wählbaren Kriterien zur Verfügung.
Transparent und nachvollziehbar
Für eine lückenlose Darstellung wird jede Rechnung im Rechnungsjournal aufgelistet. Im Kassabuch werden alle Kassen-Ein- und Ausgänge verwaltet. Zwei unverzichtbare Hilfsmittel für die Rechnungsprüfung bzw. bei der Fehlersuche. Zahlreiche weitere Funktionen entlasten Sie bei täglichen Routinen - so erstellen Sie z.B. Folgebelege mit nur einem Tastendruck, oder Sie aktivieren das Mahn-wesen über die offene Postenliste.
Zu allen Belegen können Originalbelege eingescannt werden. Weiters können im e-Belegeingang Originalbelege übernommen und direkt weiterverarbeitet werden. Mittels Belegdruck wird der Beleg für den Kunden ausgedruckt oder per E-Mail direkt übermittelt. Ausgangsrechnungen, auch an den Bund, können als e-Rechnung versendet werden.
Kunden- und Lieferantenverwaltung
Eine Adressendatenbank mit allen Kontaktdaten von Kunden und Lieferanten sowie Rechnungswesen Informationen ist das Herzstück der Kunden- und Lieferantenverwaltung. Kundenanfragen und Lieferantenvereinbarungen werden hier abgelegt. Zudem erhalten Sie Einblick in alle Rechnungsdaten inkl. aller offenen Posten des Kunden. Mit der Schnellsuche hat man die wesentlichen Informationen sofort griffbereit und kann so Anforderungen und Wünsche optimal umsetzen.
Unternehmensanalysen
Eine umfassende Erfolgsplanung auf Basis von Vorjahreswerten mit Soll- Ist-Vergleichen ist jederzeit möglich. In den Unternehmensanalysen ermitteln Sie auch den Rohertrag auf einen Blick. Dank integrierter Liquiditäts-berechnung bewahren Sie den Überblick über die verfügbaren Mittel.
Zentrale Adressdatenbank für alle ABK-Bereiche
ABK-AdressverwaltungDie ABK-Adressverwaltung ist eine unternehmensweite Adressdatenbank. Bei der Erstellung von Belegen, Dokumenten, Leistungsverzeichnissen und vielem mehr greifen Sie auf diese zentralen Daten zu. Daher sehen Sie auch bei den Adressdaten eines Kontaktes den gesamten zugehörigen Schriftverkehr und alle Belege des Rechnungswesens.
Vorteile
- Unternehmensweit eine zentrale Adressdatenbank für alle ABK-Bereiche
- Kompakte Gesamtinfo auf einen Blick
- Wesentliche Bereiche des Customer-Relationship-Managements (CRM) sind abgedeckt
- Synchronisierung mit MS- Outlook
PDF-Download
Informationen über Kontakte bündeln
Mit der ABK-Adressverwaltung, einem Bestandteil der Stammdatenverwaltung, bauen Sie eine unternehmensweite Adressdatenbank auf, die in allen ABK-Anwendungen zur Verfügung steht. Eine Schnittstelle zu MS-Outlook ermöglicht die Übernahme und Synchronisierung vorhandener Daten. Zu jeder Kontaktadresse können umfangreiche Angaben gemacht werden, die Sie bei Bedarf erweitern können:
- Kontaktinformationen über Firmen mit Filiale, Adresse, Telefon, E-Mail, Homepage und Verwaltungsnummern
- Kontaktinformationen über Personen in Firmen mit Trennung in geschäftlichen und privaten Bereich
- Informationen für das Rechnungswesen mit Bankverbindungen, Zahlungsbedingungen, Lieferadressen und diversen Verwaltungsnummern.
In einem eigenen Notizfeld können je Firmenadresse und Kontaktperson Anmerkungen vorgenommen werden.
Wesentliche Funktionen
So haben Sie sämtliche für Sie relevanten Kurzinformationen immer im Überblick. Für eine übersichtliche Auswahl werden den Kontaktadressen Zielgruppen aus einem Kata-log zugeordnet. Der ABK-Standard Zielgruppenkatalog kann aber auf die eigenen Bedürfnisse abgeändert werden. Ein Katalog mit über 8.000 Orten in Österreich vereinfacht die Bedienung. Bei der Funktion Telefon-nummern-Wahlhilfe wird einfach mittels Tastenklick die Telefonverbindung zur gewünschten Telefonnummer hergestellt.
Routenplaner zum Adressaten
Die ABK-Adressverwaltung hat dieses Feature verwirklicht.
Ein Klick auf die Schaltfläche neben der Adresse öffnet die Webseite mit dem Routenplaner. Alle Eingaben können mit umfangreichen Filtern und Selektionskriterien ausgegeben werden.
Einmal zentral - immer aktuell im Zugriff!
In allen ABK-Anwendungen - wie beispielsweise bei der Versendung der Leistungsverzeichnisse oder bei der Rechnungskontrolle - kann auf diese zentrale Adressdatenbank zugegriffen werden.
Mit der zentralen Kontaktsuche in der ABK-Verwaltung verschaffen Sie sich rasch Überblick und finden Ihren gesuchten Eintrag sekundenschnell. Bei dieser Suche werden auch die Projektbeteiligten (alle am Projekt beteiligten Firmen und Personen) einbezogen.
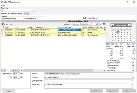
Zeiterfassung und bürointernes Projektcontrolling
ABK-Büro- und ProjekterfolgDer ABK-Büro- und Projekterfolg ist ein Werkzeug für das bürointerne Kostenmanagement und Projektcontrolling. Dieser Baustein ermöglicht die Zusammenschau der aktuellen Projektstände in unterschiedlichster Detailschärfe. So haben Sie Ihr Unternehmen im Griff.
Vorteile
- Dokumentation des Projektaufwandes über die Zeiterfassung
- Basis für die Ressourcenplanung
- Mitarbeiterverwaltung als zentrales Element
- Ideales Controlling-Werkzeug zur Projektkostenverfolgung
PDF-Download
Steuern mit Erfolg
Mit dem ABK-Büro- und Projekterfolg haben Sie alle wesentlichen Informationen zum Projektstand im Visier. Basierend auf einer Projektbudgetierung, der Beobachtung des laufenden Projektes und der Analyse vergangener Projekte, wird die Projektsteuerung unterstützt. Die wesentlichen Einflussfaktoren sind Aufträge (Honorare), Ausgangsrechnungen und Zahlungseingänge auf der einen sowie Projektaufwendungen durch Mitarbeiter, Sach- und Gemeinkosten auf der anderen Seite.
Budgetierung
Basierend auf einer Honorarermittlung wird das Projektbudget ermittelt. Um eine detailliertere Planung zu ermöglichen, wird ein Projekt in einzelne Projekttätigkeiten (Leistungen) gegliedert. Der Aufwand wird je Leistung aufgrund der Personalaufwendungen und der zu erwartenden Sachkosten geschätzt. Dabei kann auf Daten vorangegangener Projekte zugegriffen werden.
Kostenerfassung
In der Mitarbeiterverwaltung werden die Stammdaten der Mitarbeiter aufgenommen sowie das Arbeitszeitmodell und das Gehaltsschema festgelegt. Bei der Zeiterfassung werden angefallene Stunden den Projekten und Tätigkeiten zugewiesen. An-, Abwesenheits- und Ressourcenplanungen setzen auf diesen Angaben auf. Kosten für Reiseaufwendungen werden vom Mitarbeiter in der Spesenabrechnung erfasst.
Erlöse
Alle Projekterlöse werden im ABK-Rechnungswesen aufgenommen und in den Auswertungen direkt den Kosten gegenübergestellt. So sehen Sie immer das aktuelle Projektbudget und die prognostizierten Kosten.
Auswertungen und Analysen
Die laufende Verfolgung der Projektkosten basiert auf der Mitarbeiterauslastung und dem Zahlungsfluss. Diese Angaben können zu jedem Zeitpunkt aktuell mit den Planvorgaben verglichen werden. Hierfür gibt es zur Steuerungsunterstützung diverse Abfragen, Übersichten und Vergleiche.
Das Projekt ist die oberste Organisationseinheit
ABK-Projekt - und SystemverwaltungAlle Informationen, Leistungen und Dokumente für ein Bauvorhaben werden in einem Projekt verwaltet. Die ABK-Projekt- und Systemverwaltung ist nicht nur eine Plattform für alle ABK-Anwendungen, auch externe Softwareanwendungen, die Sie für die Projektbearbeitung verwenden, werden hier integriert.
Vorteile
- Leichte Orientierung sowie ein hohes Maß an Transparenz
- Eine erfolgreiche Projektabwicklung beginnt bei strukturiertem Arbeiten und Qualitätsmanagementprozessen
- Komfortables Arbeiten und die Erfüllung höchster Ansprüche ist mit ABK kein Widerspruch
PDF-Download
Das Projekt als Organisationseinheit
Wie in der Baubranche üblich, erfolgt die Organisation der Arbeit mit ABK in Projekten. Alle Leistungen, Dokumente, Angebote, Aufträge, Rechnungen, IFC-Dateien, Gebäudemodelle - kurz alle Informationen, die bei der Abwicklung eines Bau-vorhabens anfallen, werden in einem Projekt verwaltet.
Prinzipiell können alle Projektarten - von Marketing- oder Softwareprojekten bis hin zu virtuellen Projekten - in der ABK-Struktur abgebildet werden.
Die Projektdatenverwaltung
Nach Anlage eines Projektes werden grundlegende Informationen wie Projektart, Vorhabensadresse, Bauherr/Auftraggeber ergänzt. Neben diesen Basisinformationen können Sie auch frei definierbare Eckdaten anlegen. Diese wesentlichen, auch in anderen ABK-Bausteinen ersichtlichen Kenndaten dienen Ihnen für eine Vielzahl an zentralen Auswertungen und Vergleichen.
Die Verwaltung der AVA-Dokumente
LV, Angebote und Abrechnungen sind in der Projektverwaltung integriert. Das Anlegen, Sichern, Rücksichern und Löschen einer AVA-Datei sowie die Erfassung von Basisinformationen zu dem entsprechenden LV wird zentral erledigt. Detail-Eckdaten aus anderen ABK-Bausteinen werden auch in der Projektverwaltung angezeigt, sodass mit einem Blick der aktuelle Bearbeitungsstand ablesbar ist.
Leistungen als Rückgrat des Projektes
Die Leistungsgliederung umfasst nach ÖNORM B 1801 alle Leistungen für das Erreichen des Projektziels. Alle Projektdaten - Kosten, Termine und Qualitäten - werden einer Leistung zugeordnet. Mit der Zuweisung von Projektbeteiligten zu jeder Leistung oder Leistungsgruppe, wird die komplette Aufbauorganisation eines Bauprojektes abgebildet.
Die Stammdatenverwaltung
Kataloge und Daten wie Leistungsbeschreibungen und Artikellisten werden einmal zentral verwaltet. Firmendaten werden mit Abteilungen und Benutzer erfasst und deren Berechtigungen (Rollen) für die Arbeit mit ABK definiert. Die komfortable ABK-Rechteverwaltung unterscheidet zwischen Funktions- und Datenrechten. Mit der Überlagerung beider Berechtigungssysteme werden sehr anspruchsvolle Anforderungen erfüllt.
ABK Programmupdates - So bleiben Sie immer am neuesten Stand
ABK verfügt über eine Programmupdate-Funktion, die neue Updates herunterlädt und installiert.
Zufriedene Kunden sind uns wichtig































